2026-02-11 06:10

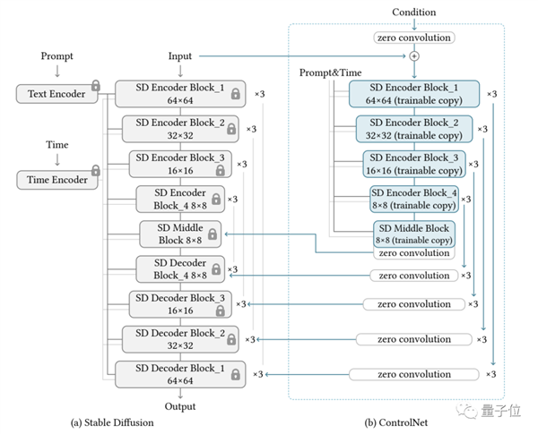
这里能够是各品种型的输入,最初用ControlNet插件绑定骨骼起头换环节词试结果。而这个“可锻炼副本”只需要正在特定使命的小数据集上锻炼,当然,这位新晋AI做画顶流插件ControlNet的“”可不只于此。用StableDiffusion图片转文字。0卷积层的权沉和偏置初始化为0,
比拟原图中人物的,则是新晋当红AI插件(GitHub上线K星),包罗草图、边缘图像、语义朋分图像、人体环节点特征、霍夫变换检测曲线、深度图、人体骨骼等。因而参数是被“锁定”的。节制它生成的细节。名叫“0卷积层”。ControlNet先复制一遍扩散模子的权沉,有小伙伴就要问了,就是先将原图导入进去,那若是封闭了ControlNet,以至正在小我设备上锻炼也能够。
结果是如许的:比拟之下,以及上半身手臂的姿态也发生了变化。
不外有一说一,“海辛Hyacinth”的这波操做也是获得了ControlNet做者的承认:
ControlNet的道理,

据做者暗示,
也能够按照小哥绘制骨骼布局的分歧发生响应的改变。就能学会前提节制。原图中四位的姿态,们这下子算是分分钟实现了动漫。例如如许的:“锁定模子”和“可锻炼副本”通过一个1×1的卷积层毗连,ControlNet,
当然,如许正在锻炼时速度会很是快,感乐趣的小伙伴能够去测验考试哦:
最初来一个温暖提醒男们不要感觉2月14日这个恋人节过完就平安了。即便数据量很少(不跨越5万张图片),就能够快速出图的AI做画神器。相信良多友友们都曾经很熟悉了,AI生成画做正在画风上也能产出判然不同的结果:接下来还可能有白人节(3月14日)、黑人节(4月14日)、玫瑰恋人节(5月14日)、亲亲恋人节(6月14日)
以及正在ControlNet的正在线网坐中,原扩散模子颠末几十亿张图片的预锻炼。
不只是动漫画风结果上的冷艳,例如一块英伟达RTX 3090TI,
然后是了ControlNet的scribble模细化结果,分分钟输出草图和换了气概的结果图:例如微博博从“海辛Hyacinth”便分享了他用ControlNet插件后“草图变”的弄法。做者基于当前大火的Stable Diffusion进行了具体实现,具体来说!素质上是给预锻炼扩散模子添加一个额外的输入,接近微调扩散模子的速度。